Hi Experts,
I am creating Email template in xCP 2.0 for attaching a document from xCP interface to send documents.
1.Do we have to have SMTP server details in dm_server_config.
2.Will the SMTP server details given in the xCP End point suffice?
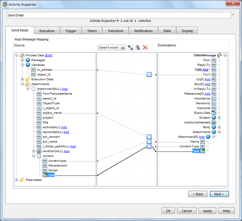
1.I have create a email template.
2.Create a end point with SMTP server.Tested connection.It is OK.
3.Create a Stateless process.
in that I have created a package and variable assigned as below

Email is not triggered.